Дизельный двигатель V8 10.8 л (грузовой)
Модель дизельного четырехтактного восьмицилиндрового V-образного двигателя объемом 10.8 л, схожего с двигателями грузовых автомобилей.
Расположение
SimInTech\Demo\Двигатели внутреннего сгорания\Дизельный двигатель V8 10.8 л (грузовой)\Дизельный двигатель V8 10.8 л (грузовой).prt
Описание
Данный проект демонстрирует применение блоков библиотеки Двигатели внутреннего сгорания для моделирования дизельного четырехтактного восьмицилиндрового V-образного двигателя объемом 10.8 л, схожего с двигателями грузовых автомобилей.


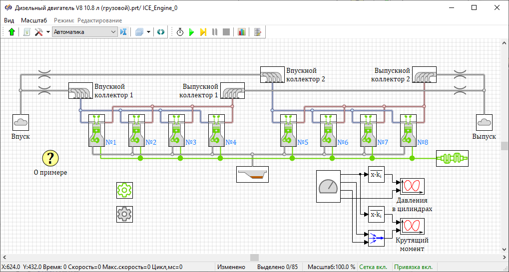
Воздух из окружающей среды, моделируемой блоком Окружающая среда с подписью "Впуск", попадает во впускные коллекторы, моделируемые блоками Простой коллектор с подписями "Впускной коллектор 1" и "Впускной коллектор 2", через блоки Дроссель, моделирующие входные отверстия коллекторов. Для наглядности линиям связи впускной системы задан голубой цвет, линиям связи выпускной системы - красный.

Отработавшие газы попадают в выпускные коллекторы, моделируемый блоком Простой коллектор с подписями "Выпускной коллектор 1" и "Выпускной коллектор 2". Из выпускных коллекторов отработавшие газы попадают в окружающую среду, моделируемую блоком Окружающая среда с подписью "Выпуск", через блоки Дроссель, моделирующие выходные отверстия коллекторов.
Блок Картер моделирует картер, в который просачивается часть воздуха из камеры сгорания. Блок Коленчатый вал моделирует вращение коленчатого вала и считывает суммарный крутящий момент всех цилиндров.
В блоках Геометрические характеристики и Характеристики сгорания задается размерность двигателя, тактность, тип топлива и воспламенения, цикловая подача топлива и закон тепловыделения. В блоке Параметры двигателя рассчитываются такие параметры двигателя, как момент, мощность, расход топлива и другие.

