Структура проекта Test_Driver

Проект Test_Driver.uvproj, который является результатом работы генератора кода, расположен в директории /src/blcd_ctl/Test_Driver, где /src директория исходников, указанная в настройках кодогенератора, /blcd_ctl поддиректория в директории исходников, имя которой определено в поле "Имя алгоритма", во вкладке параметры расчета проекта. Проект может быть изменен пользователем. После сборки проекта и трансляции бинарного образа на целевую систему, алгоритм будет выполняться с определенным временным тактом. Структура проекта:
  • Модуль инициализации startup_MDR32F9Qx.s для выбранной микросхемы.
  • Файл main.c включает исходные тексты алгоритмов и периодический цикл их исполнения.
  • prog.h (содержит определения основных типов используемых переменных и констант и определения глобальных переменных, а также определения подпрограмм обработчиков прерываний от периферийных устройств), init.inc (инициализация переменных начальными значениями, а так же вызовы инициализирующих функций периферийных устройств библиотеки работы с устройствами ввода/вывода), state.inc, prog.inc сгенерированные тексты алгоритмов на языке СИ.
  • Файлы драйверов устройств ввода/вывода расположенные в директории /Libraries.
  • Инклуд-файлы содержащие библиотечные функции работающие с устройствами ввода вывода, к ним происходит обращение из визуальных блоков библиотеки работы с устройствами ввода вывода.
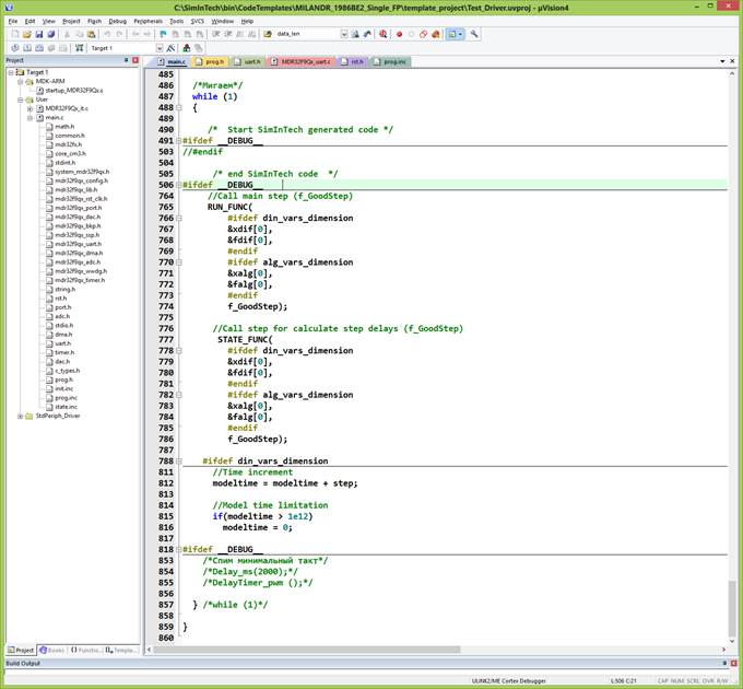
На рисунке представлен основной цикл выполнения алгоритма функции main, перед его выполнением происходит вызов функций настройки генератора тактовой частоты и инициализации переменных алгоритма INIT_FUNC(). Цикл реализован в while последовательным вызовом функций RUN_FUNC() и STATE_FUNC(), после вызова которых происходит ожидание истечения временной задержки или прохождения периода ШИМ. Пользователь самостоятельно может выбрать подходящий вариант, убрав комментарии соответствующих временных функций (Delay_ms() или DelayTimer_pwm ()) в зависимости от решаемой задачи.


Рисунок 1. Структура проекта в Keil uVision
Перед основной функцией main() определены функции используемые в основном цикле алгоритма и подключены инклуд-файлы, содержащие реализации функций работы с устройствами ввода/вывода, их будут использовать библиотечные блоки работы с устройствами ввода/вывода.